Bienvenido a la estrategia

El material que esta en esta web es exclusivo para miembros activos del programa de " The funnel hackers system", el único programa en México que enseña a las agencias, consultores y departamentos de marketing a hacer estrategias más allá de las campañas basura en Meta Ads y Google Ads.

Aquí aprendemos de embudos de alta conversión, a los que llamaremos "Sistemas de Conversión Dinámica (SCD's)"

Sistema Conversacional con Agente IA

Sistema mínimo viable con Agente de IA

Sistema de agendamiento con agente de IA y automatizaciones

Sistema de Presentación con Agendamiento y Agente IA

Sistema de conversión social con Agente de IA

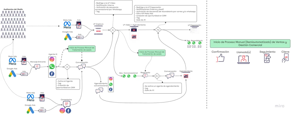
Poli Sistema de Conversión Dinámico Híbrido